O Sienge eCustos disponibiliza um sistema de orçamento diferenciado, que proporciona elaborar, alterar e evoluir estruturas orçamentárias de acordo com a necessidade de suas empresas, de forma simples e eficaz. Isso é feito através do processo de integração com uma solução especialista, que gerará ganho de tempo, agilizando orçamentos com uma interface única.
Pré-requisito
Para utilizar esta funcionalidade será nessário preencher alguns pré-requisitos:
- Ser cliente com Sienge Plataforma instalado em nosso Datacenter;
- Contratação do Software Sienge eCustos;
- Nota! Ter pacote de APIs: Será liberado um pacote de API free para o cliente condicionado ao uso exclusivo para esta integração, Este pacote de API será limitado a 1000 requisições/dia.
Passo a passo
No Guia de Produto que preparamos (arquivo em anexo), você vai encontrar o Passo a Passo de Utilização desta Integração, como a criação e configuração de usuários de API, quais são as APIS necessárias, as Configurações Iniciais no Sienge Plataforma e no Sienge eCustos, e como criar uma EAP/WBS de Orçamento no Sienge eCustos, entre outras informações importantes para esta operação.
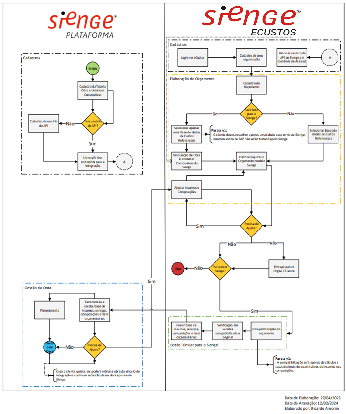
Dica! Fluxograma Integração Sienge Plataforma e Sienge eCustos
Na imagem abaixo, apresentamos o fluxograma da operação aqui retratada.

Esperamos que este artigo tenha ajudado!